Mauricio González

Ingeniero de Sistemas - Web Developer | Backend Developer

Proyectos Destacados

Geoportal Institucional

Plataforma web georreferenciada que centraliza datos de cartografía social y servicios públicos, facilitando la toma de decisiones con mapas interactivos, gestión unificada de información territorial y visualización en tiempo real. Desarrollado en Laravel 10 con PostGIS y Leaflet.js.

Laravel PostgreSQL PostGIS Leaflet.js QGIS Cloudflare Tunnel

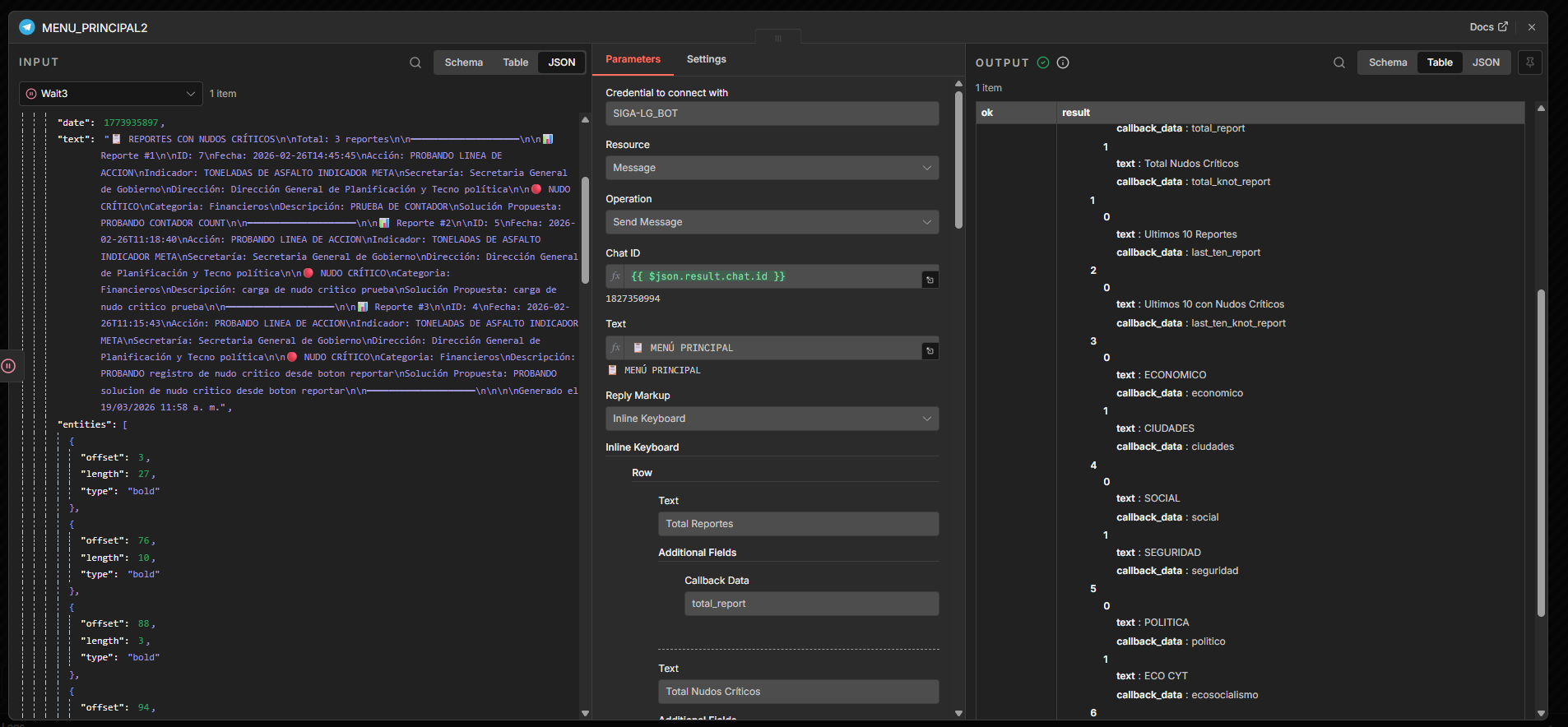
Automatizaciones con N8N

Chatbot en Telegram impulsado por n8n que se conecta a una IA local (Ollama) y bases de datos para consultar información, generar análisis personalizados y apoyar la toma de decisiones; todo desde una conversación, sin depender de servicios externos.

N8N PostgreSQL Telegram API

Sistema de Gestión de Metas y Nudos Críticos

Aplicación web para monitorear compromisos, avances porcentuales y cuellos de botella en la ejecución de proyectos con entes externos, promoviendo transparencia, rendición de cuentas y gestión ágil de plazos.

PHP 8+ MySQL JQuery

Sistema de Control de Bienes con QR

App móvil y web desarrollada en AppSheet para el inventario, seguimiento y auditoría de bienes institucionales mediante códigos QR, optimizando la trazabilidad y reduciendo errores manuales.

AppSheet Google Sheets

Encuestas y Reportes en Campo

Ecosistema móvil para la captura digital de datos en terreno mediante formularios inteligentes en AppSheet, con sincronización automática, validación en tiempo real y generación inmediata de reportes.

AppSheet Google Sheets Looker Studio

Habilidades Técnicas

Desarrollo & Automatización

  • Google AppSheet | AppScript
  • PHP 8+, JavaScript, Laravel 10+
  • PostgreSQL / MySQL
  • N8N

Analisis de datos & Visualización

  • Looker Studio
  • Google Sheets | Maps API
  • Microsoft Office | Microsoft 365

Sistema de Información Geográfica

  • QGIS
  • GeoServer
  • Leaflet.js
  • PostGIS

Infraestructura

  • Redes (Nivel Intermedio)
  • Docker
  • Cloudflare Tunnel

Sobre mí

Ingeniero de Sistemas con 4+ años de experiencia en el desarrollo de soluciones integrales basadas en tecnologías modernas, low-code y open source. Apasionado por la automatización, visualización de datos, sistemas geoespaciales y la creación de infraestructuras híbridas eficientes.


Combino desarrollo backend con Laravel 10+, bases de datos PostgreSQL/MySQL, integraciones con Google AppSheet/AppScript, herramientas GIS (GeoServer, Leaflet.js, QGIS), y administración de infraestructura con Docker y Cloudflare Tunnel.